Requis¶
Pour télécharger vos données il vous faut un compte sur les serveurs de l’UNF. Vous devez aussi connaitre le groupe auquel vous appartenez.
Vous avez deux façons différentes pour récupérer vos données IRM:
Utiliser un terminal (Linux, Mac)
Utiliser un client SFTP (Windows, Mac, Linux)
Utilisation du terminal (Mac, Linux, Windows usagers avancés)¶
Ouvrez un terminal et utilisez la commande ssh pour récupérer vos données IRM dans une archive tar.gz. Remplassez les champs unf_login et le chemin vers vos dicoms ainsi que le fichier tar.gz de destination
Télécharger un dossier et créer une archive tar.gz
ssh unf_login@elm.criugm.qc.ca tar czf - /path/vers/vos/dicom/ > fichier_destination_sur_votre_ordinateur.tar.gz
Télécharger une archive tar.gz
rsync -azvL unf_login@elm.criugm.qc.ca:/unf/dicoms/by_groups_tar/chemin_vers_vos_dicoms dossier_destination_sur_votre_ordinateur
Utilisation d’un client SFTP¶
Installation¶
Filezilla est un logiciel que nous recommandons et qui est disponible sur tous les OS (Windows, Mac, Linux). Vous pouvez le télécharger en suivant le lien suivant Filezilla.

Configuration - première utilisation¶
Démarrez Filezilla et ouvrez le menu File -> Site Manager Vous devriez obtenir la fenêtre suivante:

Créez un nouveau site que vous pouvez nommer unf-dicom par exemple et remplissez les différents champs:
Host: elm.criugm.qc.ca
Protocol: SFTP-SSH File Transfer Protocol
Login Type: Interactive
User: c’est le nom d’usager UNF qui vous a été créé lorsque vous avez fait votre demande de compte.
Ensuite cliquer sur le bouton Connect.
Vous pourriez voir apparaitre la fenêtre suivante:

Cliquez sur Always trust et cliquez sur OK.
Finalement Filezilla vous demandera votre mot de passe UNF comme présenté dans la fenêtre suivante:

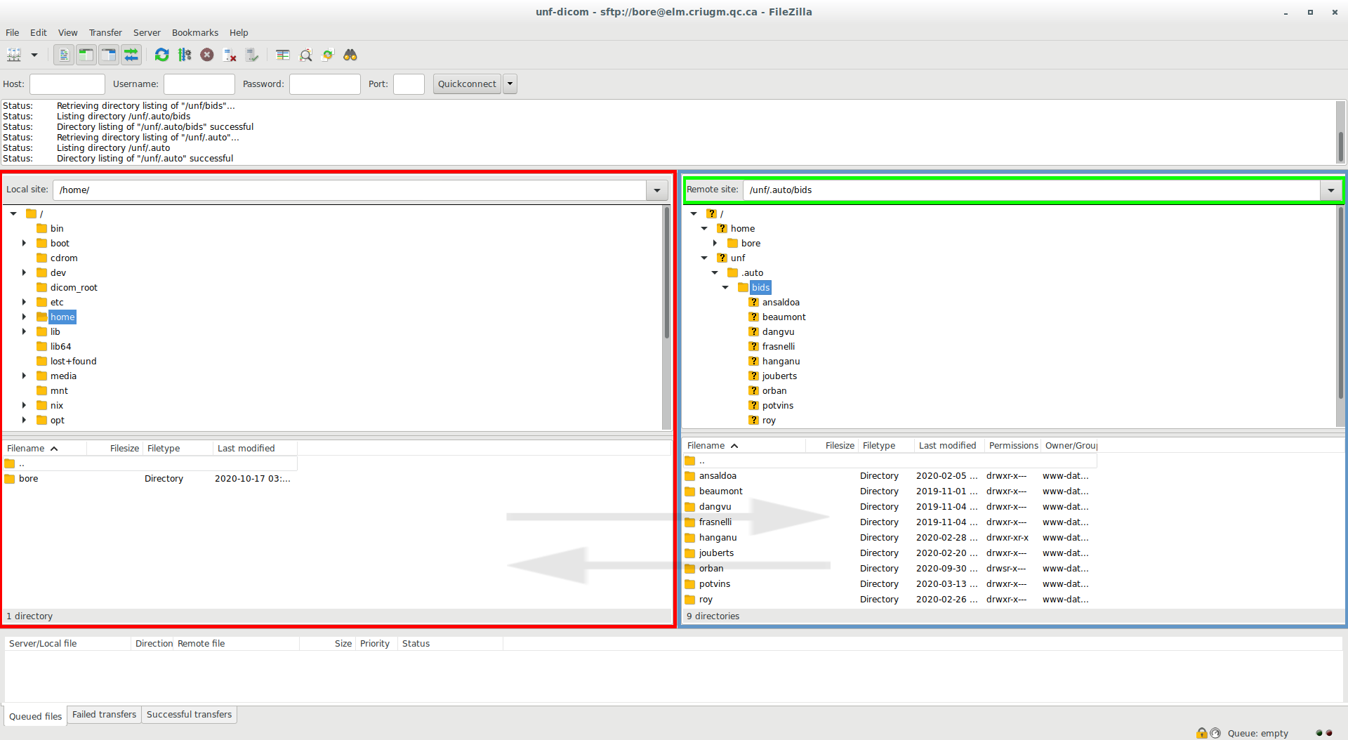
Vous êtes maintenant connecté sur les serveurs de l’UNF et vous devriez avoir une fenêtre semblable.

Rouge: votre système de fichier sur votre ordinateur.
Bleu: le système de fichier sur le serveur.
Vert: chemin utilisé sur le serveur
Vous pouvez déplacer des fichiers de droite à gauche ou inversement pour télécharger et/ou envoyer des données sur le serveur.
Accès à vos données IRM¶
Vos données IRM peuvent se trouver à 3 différents endroits. Remplacer groupName par votre groupe.
/unf/bids/groupNamesi vous avez demandé/coordonné une conversion BIDS automatique/unf/dicoms/by_groups_tar/groupNamesi vos données sont relativement vieilles (avant 2016)/unf/dicoms/by_groups/groupNamesi vos données ont été acquises plus récemment
Si vous souhaitez obtenir de l’aide pour télécharger vos données n’hésitez pas à envoyer un courriel à l’adresse suivante: support.unf.